简介
U-Flash是一款使Flasher能够烧录新设备和支持新接口的软件。
U-Flash有以下功能:擦除设备,编程设备,验证设备,确保设置安全,配置设备,配置目标接口。
U-Flash支持的新设备:

U-Flash支持的新接口:

如何使用U-Flash(以v7.92c为例)?
第一步:选择你的设备。

输入设备名称如STM8L152R8,或输入设备厂商、输入处理器。

部分设备可以查看设备和Flasher之间的连线图如下:


第二步:选择要烧录的程序,可以是bin、hex、mot等格式的文件。

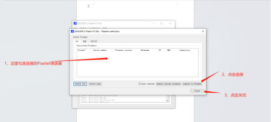
第三步:连接Flasher烧录器。

第四步:下载到Flasher烧录器。

第五步:离线烧录,关闭U-Flash窗口,按Flasher烧录器上的按钮进行烧录,绿灯亮而红灯不亮代表烧录成功。

联系我们
CONTACT INFORMATION
Windway Technology Hong Kong Limited
Phone: +852 695 952 92
Email: kuang@windway.cn
Add:ROOM 06 BLK A 23/F HOVER IND BLDG ,26-38 KWAI CHEONG RD KWAI CHUNG N.T
广州市风标电子技术有限公司
咨询热线:020 - 8600 3016 | 技术支持:15817074644
销售热线:18928802261 | 19868005704
公司邮箱:sales@windway.cn公司地址:广东省广州市黄埔区科珠路203号广东软件园F座401